HyperKitchen

On-chain access to HyperCore's liquidity. Verifiable & efficient execution.

  • 4,118 Raised
  • 639 Views
  • 4 Judges

Categories

  • 22. Advanced, Adaptive Execution Layer
  • 02. ๐Ÿš€ Hyperliquid Frontier Track

Gallery

Description

๐Ÿง  Project Name: HyperKitchen

๐Ÿ” Description

HyperKitchen is a project made by Kitchen Labs. HyperKitchen is a specialized Layer 2 designed to provide users with direct, on-chain access to the deep liquidity of the HyperCore exchange. It solves the problem of fragmented liquidity and high slippage on typical on-chain venues by creating a trustless and highly efficient execution pathway. This allows users and smart contracts to trade at CEX-level pricing without ever leaving the Kitchen ecosystem. The protocol delivers a user experience that feels instantaneous, abstracting away the immense complexity of cross-layer communication and settlement.

๐Ÿ› ๏ธ How It Works

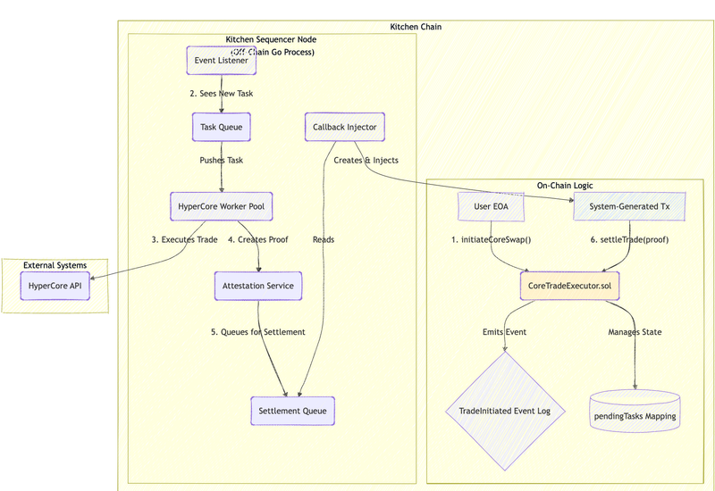
The core of the Kitchen is a modified Arbitrum Nitro stack, transforming its sequencer into a Verifiable Sovereign Sequencer. This sequencer is empowered to directly interact with the HyperCore API but is bound by cryptographic proofs to ensure its actions are transparent and honest. The entire process is designed to be non-blocking to maintain a fast chain, separating a trade into an "Initiation" and a "Settlement" phase.

Technical Highlights & Design Notes:

  1. Asynchronous Callback Model: When a user initiates a trade via a custom precompile, the chain does not halt. The precompile instantly returns a taskID and the transaction is finalized. A background worker within the sequencer then executes the trade on HyperCore and creates a signed cryptographic proof of the outcome.

  2. Verifiable Attestations: The sequencer acts as its own Oracle. It signs the result of every HyperCore trade with a public attestation key. This signed "receipt" is the cryptographic proof that guarantees the sequencer reported the trade's outcome honestly.

  3. Injected Settlement Transactions: Once a trade is executed and attested, the sequencer injects a new, system-level "callback" transaction into a future block. This transaction contains the signed proof and calls a permissioned smart contract function that:

    • Verifies the Proof: Deterministically checks the signature on the attestation, making the system verifiable by any node.

    • Settles Funds: Delivers the proceeds of the trade to the user and reimburses the sequencer from the user's initial escrow.

This architecture provides the raw execution power and efficiency of a centralized service by allowing direct API calls, while maintaining the trustless security of a decentralized rollup through its verifiable, proof-based settlement process.

๐Ÿ’ป Demo

HyperKitchen - Part 1

HyperKitchen - Part 2

HyperKitchen - Part 3


๐Ÿ“‚ Project Links

Github: https://github.com/kitchen-layer/kitchen-nitro/tree/aurelou/oracle-stable-3.6.8


High level architecture:


๐Ÿ‘ฅ Team

@0xAurelou
@kitchen_layer


Made with โค๏ธ by Aurelou

Attachments